$19
Add to cart

AI Code Prep PRO - The Surgical Context Engineering Tool w/ sane defaults - AI assisted coding - Your assistant who fixes the things agents can't or won't do & all the cost saving tricks (no more cussing at Claude Code costs)

$19
1 rating


Was trending #1 for a few days on Hacker News! Thanks for those comments !!


600 Daily users love aicodeprep-gui Get it now when it has lifetime pro for one small payment - I may switch it to every 12 months (but this will not affect users who already bought the lifetime version)

Stop Fighting with Your AI agent. Start Vibe Coding smarter while saving API costs. (this includes private router and forever GPT 4.1 for agent use (plus lots more models)

This makes this process smoother: Project Context, Code, Files <----> LLM


You've been at it for hours with Claude Code, paying for Opus 4.5, still just can't fix a SIMPLE bug. You start to think AI IS STUPID. Or maybe it is Cline, Roo Code, Github Copilot, Gemini CLI, etc.

It may not be obvious to you why this is needed.. Why not just let Cursor, Roo Code, or Cline handle it all? ..... I promise you there are good reasons.. read on

Tired of yelling at your IDE agent for sending garbage context to the AI? Does Cursor, Windsurf, Copilot often seem really dumb? When you use things like Cursor, Cline, Gemini CLI, even Claude Code, any type of AI agent that can edit files and use MCP servers.. not all of its "brain cells" are going to be available for your problem. Those agents send a lot of text about how to use tools, often way bigger than your actual question/prompt. This makes it seem like the AI is not so smart. Don't worry, we will still use agents, but I figured out a better cheaper way.

Sick of spending a fortune on API credits because you need Claude Opus for a simple bug fix? Sick of watching agents get stuck in loops, unable to solve your SUPER EASY problem? While eating up those tokens...

I was too.

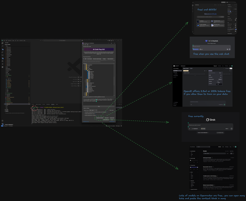
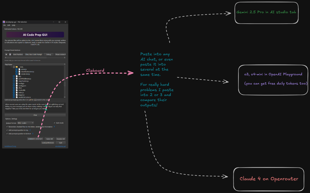
That's why I built AI Code Prep GUI. It's the missing link in your AI coding workflow—a fast, beautiful, surgical tool that puts you in control of the context, with automatic sane defaults that work when you're lazy. No more dumbed-down AI. You plan things out using the (usually free) web chat interfaces, this tool puts all your project files in one single context block on the clipboard, ready to paste into those web chats. It tries to automatically select "likely" needed code files, but then lets you add more files, or take some off. You can fine tune it, with a token counter. It will remember these settings for next time, per-project for next time so you can keep coding and every time you need an AI on web chat bam its ready.

This isn't another IDE plugin that hijacks your workflow. It's a standalone utility that works with you, on any OS (Windows, Mac, or Linux), to make AI workflows smarter, cheaper, better. IDE-independent. This works really well WITH your other tools. When your agentic workflow isn't working, its being dumb, that's when you'd want to go to your terminal and type 'aicp' to open it (OS right-click context menu installer is optional and available in app)

The Pain You Know All Too Well

  • Agentic IDEs are wasteful: They flood the context with irrelevant information about tools, very large system prompts, confusing the AI and giving you mediocre results. AI has ADHD, and will zone out if you try to give it too many things to focus on.
  • Manual Work Sucks: Manually copying and pasting code from multiple files is slow, error-prone, and a complete flow-killer.
  • It's Expensive: Relying on top-tier models for everything because the context is bad? Your wallet feels that. With this, you can save & gain intelligence for your tasks. What seems like dumb models on agent settings can be smart models on their own native web chat interface.

The aicp Workflow: Effortless & Fast

This tool is built to remove friction. Go from a complex project to a perfectly crafted prompt in seconds.

  1. Launch Instantly: Right-click a folder or type aicp in your terminal (usually, IDE terminal you are working in). The app opens instantly.
  2. Review Smart Selections: It intelligently pre-selects the most important files for you. You can fine-tune this with a few clicks.
  3. Craft Your Prompt: Use one of the powerful built-in presets (like for Cline or Roo Code agents) or write your own question.
  4. Generate & Go: Click one button. Your entire codebase, perfectly formatted with your prompt, is now on your clipboard in a format the AI understands.
  5. Vibe Code: Paste it into Gemini AI Studio, ChatGPT, Claude, Openrouter, or any free web chat and get the high-quality answer you needed from the start.

What You Get (It's a Full Toolkit, Not Just an App)

This isn't just a piece of software. It's a complete package designed to supercharge your AI coding while saving you money.

1. AI Code Prep GUI (Pro Version) The fast, cross-platform desktop app for surgical context control. It's yours to keep, with all features unlocked. You will get a license key at checkout and in your email (you will enter this in, in the app's menu - will enable pro features forever) NEW PRO Feature is a Flow Studio, where you can have much better problem solving by using 5 (or 20! up to you) LLMs/AI Models at the same time, which is similar to trying to copy and paste the project, your problem you can't seem to fix, pasting it into several of the best smartest AI's on their native chat interfaces - time consuming! But, 5 people working hard to fix a problem is better than 1! then all 5 possible solutions goes to yet another 6th judge analyst model, who then creates a best of all solution. This will improve so much coming up.

2. Lifetime Updates & New Content You get all future Pro updates for free, for life. As I discover new techniques for coding on a budget, I'll add them to the guide. The product only gets better over time.

3. The "Vibe Coding on a Budget" Guide This is my personal pages or list I keep. I may be humble and hate ego but I got to say, I'm just damn good. Maybe the best... at figuring out all the best cost hacks (not just AI, everything) It's packed with everything I've learned about getting maximum performance from AI without breaking the bank. I am good at finding all the little money saving tricks, and I add them to lists which I then update content with it. It covers strategies, toolchains, and mindset shifts that have saved me hundreds of dollars (maybe thousands to be honest). Its hard to keep up... now we have Minimax M2 for free which is better than GLM 4.6, about as good as Claude 4.5.

4. Lifetime Access to a Free API and Router Free to use API endpoints you can use in things like Cline, Roo Code (free VS Code agent extensions) includes several different API endpoints for GPT 4.1. I've found and unified several reliable, lesser-known free API sources into a single, easy-to-use router.

  • Get free access to powerful models like GPT-4.1 (don't worry that this is 'outdated' because I mention GPT 4.1, I use 5, Codex, Claude 4.5 etc but this one is fast and unlimited, and works better at doing WHEN you give explicit, exact, fine detailed instructions from a smarter model)
  • Perfect for powering command-line agents like Cline, Roo Code, and others without an API key.
  • Full transparency: While I've built this to be robust and will maintain it, I can't offer a 100% uptime guarantee as it relies on third-party sources. Think of it as an incredibly valuable bonus from me to you. This product also comes with info on how to stay CHEAP like $3/month or 10-13/month.. $6/month etc which work a bit better than the totally free but both are included. I am working on something better but still - spending any more than $0, just $3 can get you unlimited Claude Code subscription. Even if somehow these APIs stopped working, there is still github Copilot unlimited GPT 4.1, limited Claude/GPT-5 for $10/mo.
  1. I am adding more features and might switch to a lower cost but monthly subscription HOWEVER that does not include people who bought this lifetime option. It will always enable all pro features, even all the stuff people get with a subscription. I personally hate subscriptions but I just am not sure how else I should be paying for housing here - its expensive everywhere. Buying this product is NOT a subscription though it is a lifetime access/license.

Based on a Tool Developers Already Love

This is a massive upgrade to my previous version, which has received amazing feedback from the community. I've taken every piece of feedback and rebuilt it from the ground up to be faster, smarter, and more powerful.

If you're ready to take back control, get better results from your AI, and slash your costs, this toolkit is for you.

This really pairs well with VS Code, Cline extension, and.. just for its unlimited API: Github Copilot $10/mo plan. Plan and problem solve using this tool + AI studio/K2/GLM 4.5/other free web chat's, and then ---> paste the output right into Cline set to GPT 4.1 to create / do whatever you want. This two-model setup works better than the expensive Claude Code. Smart free models for the complex thinking stuff, fed into the mediocre but 'follows orders well' model to "do the stuff" with MCP/file editing/commands.

Add to cart
20 sales

Zip file with app installer for Win, Mac, Linux, content, how to guides, list of API endpoints that work, content about how to use this in Cline, Roo Code

Size
49.7 MB

Ratings

5
(1 rating)
5 stars
100%
4 stars
0%
3 stars
0%
2 stars
0%
1 star
0%
Powered by